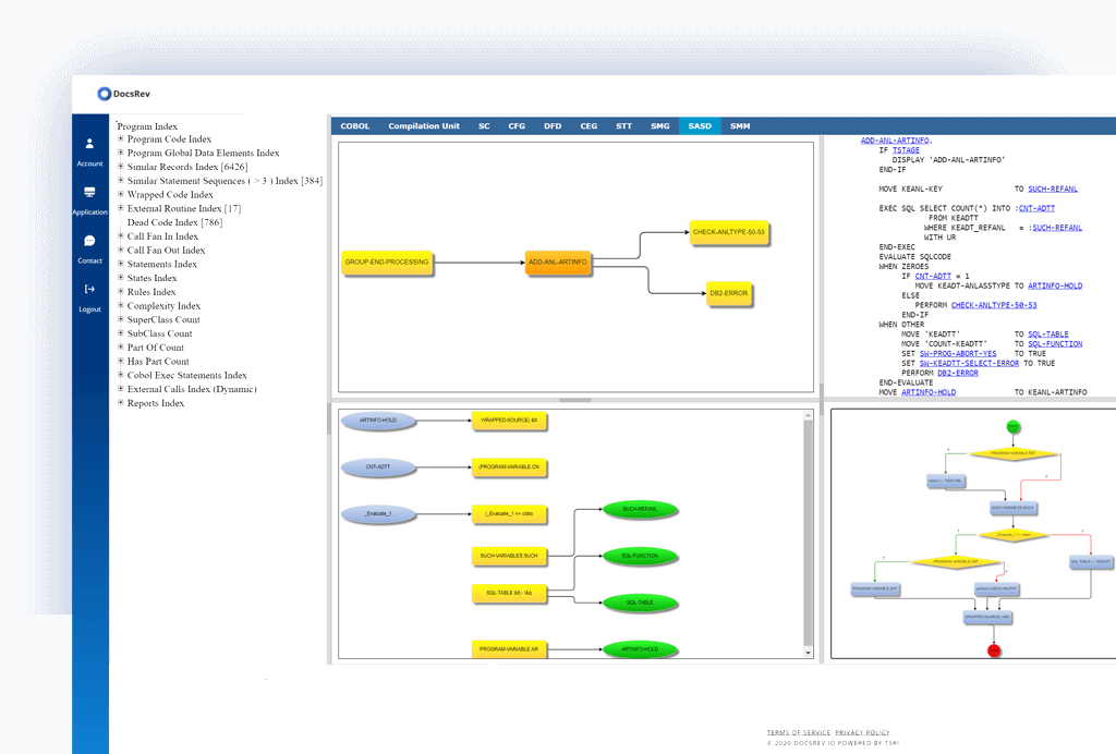
View systems from a package structure, data flow, control flow, cause effect graphs, and other UML artifacts and graphs.
Further refine the base documentation to include Natural Language/Business Rule Indices or automated side-by-side transformation to new languages like Java, C , or C#.

Include or exclude external calls, complexity analysis, or package structure views.
Rapid code understanding allows for faster response to changing business requirements.
Code Documentation is provided as a service at a secure, reliable & accessible location and can be purchased outright. Customers' needs and the market drive our development. Please tell us what you would like to see and how we can adapt our blueprints. We look forward to helping you with your documentation needs!